gouliuping
级别: 略有小成
精华主题: 0
发帖数量: 289 个
工控威望: 453 点
下载积分: 211332 分
在线时间: 741(小时)
注册时间: 2012-11-01
最后登录: 2026-03-07
查看gouliuping的 主题 / 回贴
楼主  发表于: 前天
图片:
图片:
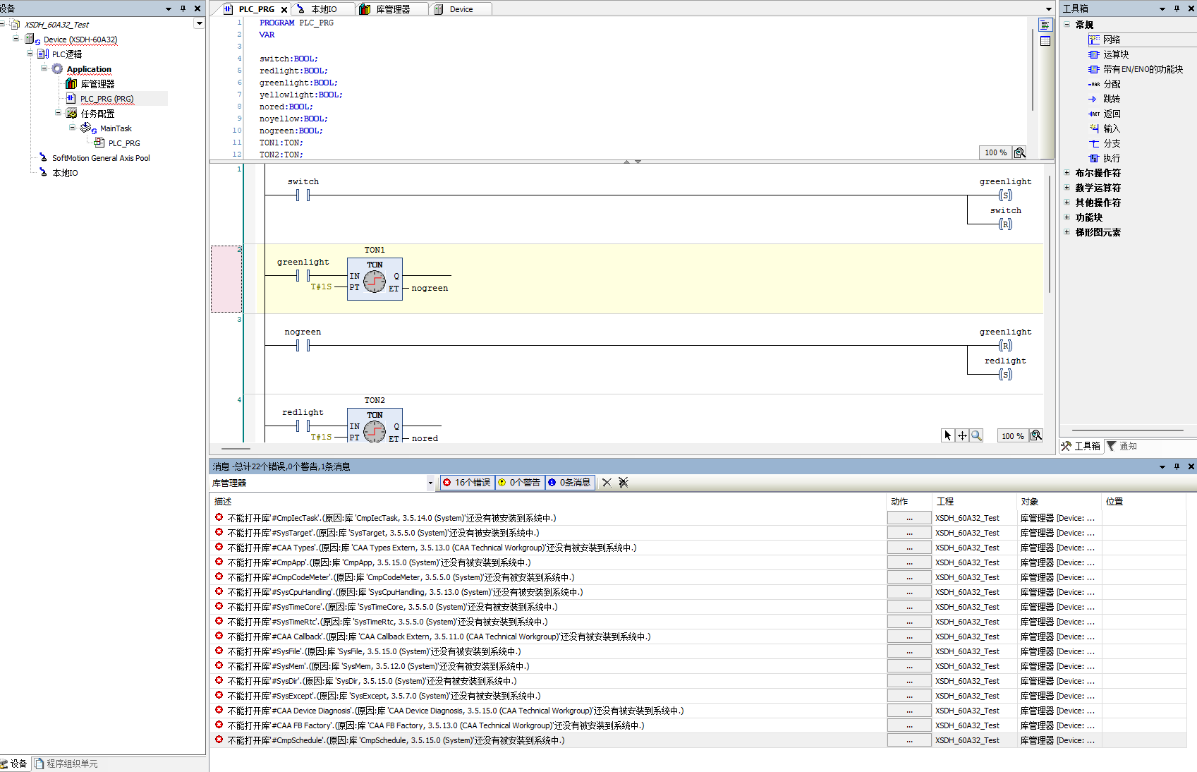
最近接触到CODESYS,下载最新版本V3.5 SP21 Patch 4安装,打开信捷、禾川品牌CODESYS平台的PLC程序,会出现很多错误,主要提示库未安装、占位符不能解析等等,请问这些问题怎么解决??用CODESYS软件打开不同版本的CODESYS程序,也会出现很多错误提示
congrikunge
级别: 家园常客
精华主题: 0
发帖数量: 285 个
工控威望: 654 点
下载积分: 877 分
在线时间: 852(小时)
注册时间: 2016-04-22
最后登录: 2026-03-07
查看congrikunge的 主题 / 回贴
1楼  发表于: 前天
你用禾川自己的软件去打开阿
hexdho
机械是载体,电气是灵魂。
级别: 网络英雄
精华主题: 0
发帖数量: 677 个
工控威望: 11983 点
下载积分: 16350 分
在线时间: 556(小时)
注册时间: 2012-11-08
最后登录: 2026-03-06
查看hexdho的 主题 / 回贴
2楼  发表于: 前天
很多厂家用CODESYS平台做二次开发,会增加自动的东西,比如增加库。所以会出现库未安装、占位符不能解析等。
1101930033
级别: 网络英雄
精华主题: 0
发帖数量: 269 个
工控威望: 20265 点
下载积分: 6523 分
在线时间: 882(小时)
注册时间: 2013-10-18
最后登录: 2026-03-07
查看1101930033的 主题 / 回贴
3楼  发表于: 前天
了解了,还是用品牌自身的软件打开比较好
nightblueblu
道阻且长,穷且益坚。
级别: 论坛先锋
精华主题: 0
发帖数量: 1056 个
工控威望: 1877 点
下载积分: 509 分
在线时间: 1170(小时)
注册时间: 2017-02-09
最后登录: 2026-03-06
查看nightblueblu的 主题 / 回贴
4楼  发表于: 前天
每个品牌都在原生态的codesys做了UI和功能库的二次开发,打开代码不会报错,报错的都是库或者设置,问厂家要相关的库,添加进codesys,然后删除原来的设置,重新在codesys配置就不会报错了
Your happiness is everything.
gxtmdb82164
级别: 论坛先锋
精华主题: 0
发帖数量: 900 个
工控威望: 1279 点
下载积分: 908 分
在线时间: 723(小时)
注册时间: 2019-09-22
最后登录: 2026-03-06
查看gxtmdb82164的 主题 / 回贴
5楼  发表于: 前天
codesys一方面在很激进的推工控IT化(搞一堆传统软件开发的软件工程的概念进去)
另一方面,具体业务高度依赖各PLC厂家的定制版本

所以可以预见甚至是已经发生的的问题就是碎片化会非常严重,最终在不同厂家间来回切换的时候,可能要倒退到ST程序文本这个级别上去,甚至引用特定库(不过一般都是和具体硬件相关,比如说高速计数器、脉冲轴之类的)后,就和特定的硬件绑定了。如果要解耦,就需要一定的软件工程能力,做分层和模块化

其实这还不是最难受的,最难受的版本问题,工控上的东西10年前的老东西还正当年,但是十年前的软件版本和眼下的软件版本,早就天差地别了

说的就是国内那几家做定制的,还不赶紧把开发环境版本升上来,用着难受死了
18857713026
赚点辛苦钱不容易啊 诶~~~~ 努力赚钱
级别: 家园常客
精华主题: 0
发帖数量: 446 个
工控威望: 545 点
下载积分: 1500 分
在线时间: 207(小时)
注册时间: 2020-11-27
最后登录: 2026-03-05
查看18857713026的 主题 / 回贴
6楼  发表于: 前天
这一般 你使用软件的 softmotion版本和编码器版本比原程序高  导致一堆报错
在工程设置里  选择一样的编码器版本  和 softmotion版本   后  只会剩下一些 缺失库的版本
缺失的库  如何是官方的库  可以直接库管理里  下载缺失的库即可

或者让给你程序的人   不要把程序直接发给你   让他打包程序(库,softmotion,工程设置)
你打开打包的程序  解压下就正常了
hqokabc
级别: 略有小成
精华主题: 0
发帖数量: 241 个
工控威望: 259 点
下载积分: 980 分
在线时间: 17(小时)
注册时间: 2025-01-02
最后登录: 2026-03-06
查看hqokabc的 主题 / 回贴
7楼  发表于: 前天
用每个品牌自己提供的软进行编辑